

CREATE DATABASE cons_el; USE Cons_el; |
CREATE TABLE cons_el . ap_electr ( ap_id SMALLINT UNSIGNED NOT NULL AUTO_INCREMENT, den_ap VARCHAR(25) NOT NULL, tens_n INTEGER UNSIGNED NOT NULL, crnt_n DOUBLE(5,2) NOT NULL, def DOUBLE(3,2) NOT NULL, PRIMARY KEY( ap_id ) ) ENGINE = InnoDB COMMENT = 'Aparate electrice'; |

INSERT INTO ap_electr ( ap_id , den_ap , tens_n , crnt_n , def ) VALUES (1,'Motor electric',220,10.50,1.27), (2,'Bec electric',220,23.00,0.00), (3,'Motor trifazat',380,16.75,2.44); |
SELECT * FROM ap_electr ; |

SELECT * FROM ap_electr WHERE tens_n=220; |
UPDATE ap_electr SET def=2.55 WHERE ap_id=3; |
DELETE *FROM ap_electr WHERE def=0; |
SELECT *FROM ap_electr ORDER BY den_ap ASC; |
mysql_connect(nume_server, nume_utilizator, parola); |
mysql_select_db(baza_de_date); |
mysqli_connect(nume_server, nume_utilizator,parola, nume_baza_de_date); |
| SELECT id_el, val, max, min, um FROM electr | ||||||||||||||||||||
|
|
|
|
Raspuns:
|





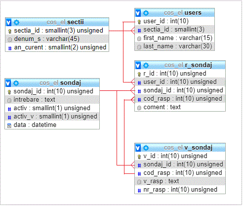
$query = "SELECT sondaj.intrebare, v_id, cod_rasp, v_rasp FROM sondaj, v_sondaj WHERE sondaj.sondaj_id=v_sondaj.sondaj_id AND v_sondaj.sondaj_id=$id"; |




$query = "SELECT r_id, sectii.denum_s, users.user_id, users.sectia_id, users.first_name, users.last_name, users.email, v_sondaj.v_rasp, coment FROM r_sondaj, v_sondaj, users, sectii WHERE r_sondaj.sondaj_id=$s_id AND r_sondaj.user_id=users.user_id AND users.sectia_id=sectii.sectia_id AND r_sondaj.sondaj_id=v_sondaj.sondaj_id AND r_sondaj.cod_rasp=v_sondaj.cod_rasp ORDER BY $order_by LIMIT $start, $display"; |





DROP TABLE IF EXISTS `t_points`; CREATE TABLE `t_points` ( `tp_id` int(10) unsigned NOT NULL AUTO_INCREMENT, `tp_cod` varchar(7) NOT NULL DEFAULT 'TP', `time_ac` datetime NOT NULL DEFAULT '0000-00-00 00:00:00', `val` decimal(10,2) NOT NULL DEFAULT '0.00', `u_m` varchar(9) NOT NULL DEFAULT 'bar', `v_min` decimal(10,2) NOT NULL DEFAULT '0.00', `v_max` decimal(10,2) NOT NULL DEFAULT '0.00', PRIMARY KEY (`tp_id`) ) ENGINE=InnoDB AUTO_INCREMENT=8 DEFAULT CHARSET=latin1 COMMENT='Puncte de masura presiuni'; /*!40000 ALTER TABLE `t_points` DISABLE KEYS */; INSERT INTO `t_points` (`tp_id`,`tp_cod`,`time_ac`,`val`,`u_m`,`v_min`,`v_max`) VALUES (1,'TP 01','2010-05-01 20:32:07','678.00','bar','0.00','1023.00'), (2,'TP 02','2010-05-01 21:50:28','556.00','bar','0.00','1023.00'), (3,'TP 03','2010-04-30 12:07:37','449.00','mm col Hg','0.00','1023.00'), (4,'TP 04','2010-04-28 16:45:32','215.00','psi','0.00','1023.00'), (5,'TP 05','2010-04-28 16:46:05','469.00','bar','0.00','1023.00'), (6,'TP 06','2010-04-28 16:37:07','656.00','bar','0.00','1023.00'), (7,'TP 07','2010-04-28 16:37:40','656.00','bar','0.00','1023.00'); /*!40000 ALTER TABLE `t_points` ENABLE KEYS */; /*!40101 SET SQL_MODE=@OLD_SQL_MODE */; /*!40014 SET FOREIGN_KEY_CHECKS=@OLD_FOREIGN_KEY_CHECKS */; /*!40014 SET UNIQUE_CHECKS=@OLD_UNIQUE_CHECKS */; /*!40101 SET CHARACTER_SET_CLIENT=@OLD_CHARACTER_SET_CLIENT */; /*!40101 SET CHARACTER_SET_RESULTS=@OLD_CHARACTER_SET_RESULTS */; /*!40101 SET COLLATION_CONNECTION=@OLD_COLLATION_CONNECTION */; /*!40101 SET CHARACTER_SET_CLIENT=@OLD_CHARACTER_SET_CLIENT */; |
GRANT SELECT, INSERT, UPDATE, DELETE ON cons_el.* TO 'student'@'127.0.0.1' IDENTIFIED BY 'psw'; |


// utilizare Clasa Odbc
using System.Data.Odbc;
//definire string de conectare:
static String myConnString = "driver={MySQL ODBC 5.1 Driver};server=127.0.0.1;database=cons_el;uid=student;pwd=psw;"; //local
// Citire date din baza de date
String mySelectQuery;
OdbcConnection myConnection;
OdbcCommand myCommand;
OdbcDataReader myReader;
mySelectQuery = "SELECT * FROM ... WHERE ...";
myConnection = new OdbcConnection(myConnString);
myCommand = new OdbcCommand(mySelectQuery, myConnection);
myConnection.Open();
myReader = myCommand.ExecuteReader();
myReader.Close();
myConnection.Close();
//Scriere date in baza de date
mySelectQuery = "UPDATE sitef SET ... WHERE ....";
myConnection = new OdbcConnection(myConnString);
myCommand = new OdbcCommand(mySelectQuery, myConnection);
myConnection.Open();
myReader = myCommand.ExecuteReader();
myReader.Close();
myConnection.Close();
|
